如果你想要找一款 Windows 平台的强力卸载工具,并尝试在网上搜索的话,通常会出现这么几个软件:Total Uninstall、Revo Uninstaller、Geek Uninstaller、IObit Uninstaller 等。Kevin 实际下载了它们所有的软件进行测试,最终选定了 Total Uninstall 作为长期使用。尽管它已经一段时间没有更新了,界面也不够现代化,但总体而言,作为一个对电脑系统结构略熟悉的用户,我更喜欢它在卸载逻辑上的可控性与结果的可验证性。
这几个软件在功能上最核心的点,都是围绕「卸载 Windows 系统中的软件、插件与系统残留」展开的。不同的是,有的偏重操作简便,比如 IObit Uninstaller;有的追求轻量与速度,比如 Geek Uninstaller;而 Revo Uninstaller 则以“扫描残留文件”著称。它们都能满足日常用户的需求,但如果你想进一步掌控系统变化、确保每个文件和注册表项都能被精准清理,那么 Total Uninstall 无疑是更高级的选择。
Total Uninstall 的优势在于,它采用“安装前后快照对比”的方式来识别软件的完整安装轨迹。它不仅能记录程序在系统中的文件变化、注册表写入、服务注册等细节,还能基于这些差异生成卸载方案。相比那些仅在卸载后扫描残留文件的工具,Total Uninstall 的清理更彻底、更有逻辑。
1. 认识 Total Uninstall 强力卸载工具
Total Uninstall 是一款功能全面的 Windows 系统卸载管理软件,它通过实时监控安装过程、分析系统变化、记录注册表与文件操作,从而在卸载时实现精确清理。软件体积虽小,但功能非常细致,是专业用户和系统维护爱好者常备的系统工具之一。Total Uninstall 主界面模块如下:
- Installed Programs(已安装程序):扫描当前系统中的所有软件列表,支持直接分析与卸载。
- Monitored Programs(已监控程序):记录通过 Total Uninstall 监控安装的软件,可实现无残留卸载。
- Cleaner(清理工具):扫描系统中的临时文件、无效快捷方式等杂项。
- File Monitor(文件监控):追踪文件变化记录。
- Registry Monitor(注册表监控):记录和对比注册表的变化。
- Backup Manager(备份管理):保存卸载日志与快照记录,以便后续恢复。
- Settings(设置):调整监控深度、文件排除规则、备份路径等。

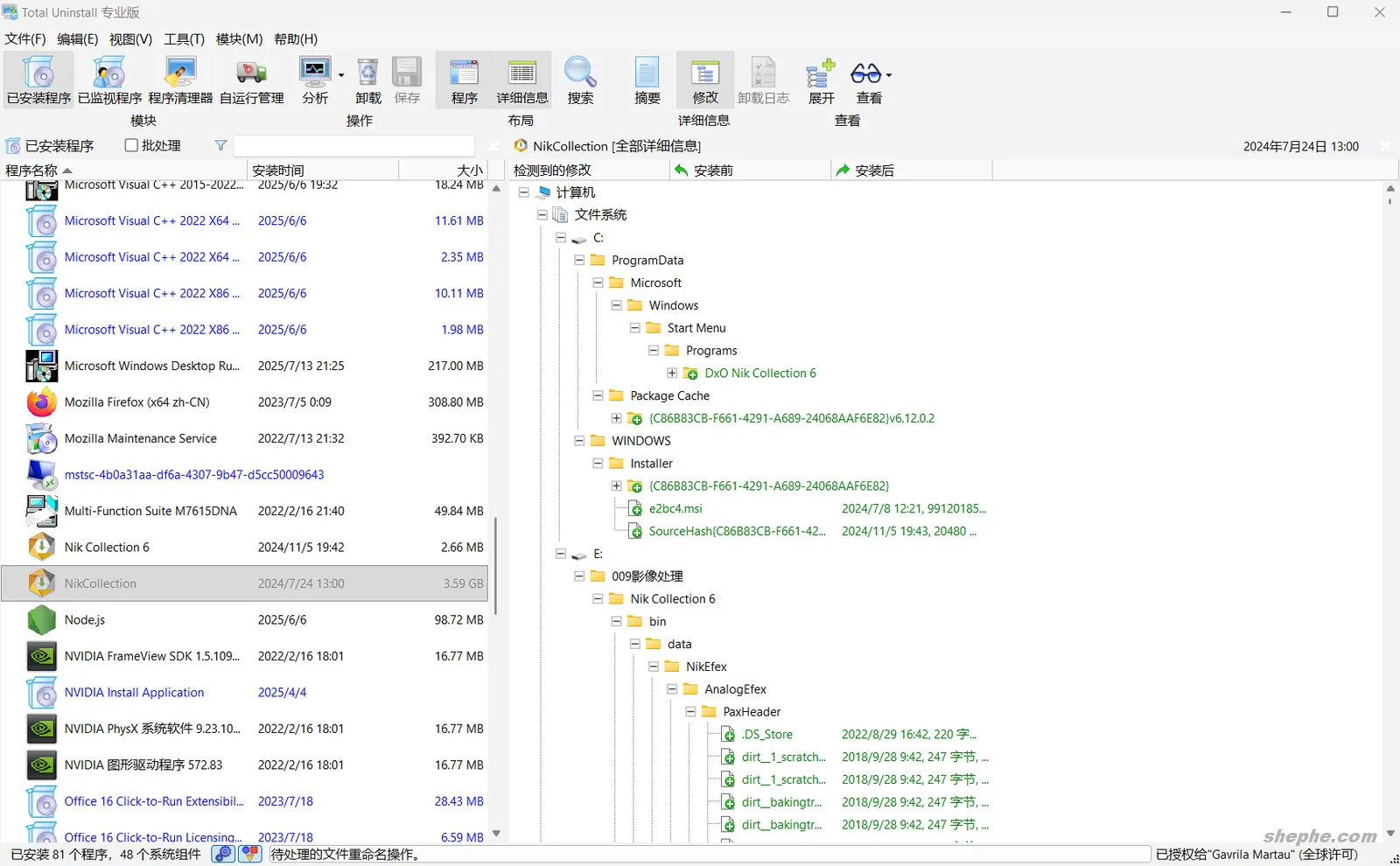
如上图所示,打开 Total Uninstall 并选中一个程序后,软件会立即对该程序进行详细分析。分析结果会在右侧窗口中以树状结构呈现,内容通常包括该程序的文件系统路径、注册表信息、快捷方式、服务项目、启动项以及缓存目录等。
这样的层级化展示让用户能够一目了然地看到程序在系统中的完整分布,不仅能清楚了解它“装到了哪里”,还可根据需要手动勾选或取消清理项,实现精准控制。对于希望彻底移除某些大型或顽固软件的用户来说,这种分析模式非常直观且高效。
2. Total Uninstall 的工作原理简析
2.1 什么是“安装前后快照”
Total Uninstall 的核心理念是通过对系统的前后状态进行快照对比,识别出软件安装过程中的所有变化。在你安装软件前,Total Uninstall 会扫描系统的文件结构与注册表,生成“前快照”;安装完成后,再进行“后快照”,通过两者差异计算出该软件对系统的影响范围。这样一来,它就能完全掌握程序留下的每一个痕迹。
2.2 实际演示:如何用 Total Uninstall 监控软件安装
- 打开 Total Uninstall,选择「已监视程序」模块。
- 点击“开始新监控”按钮,命名要安装的程序名称。
- 等待软件生成“安装前快照”,然后手动执行安装程序。
- 安装结束后返回 Total Uninstall,点击“分析后快照”。
- 程序会列出安装过程中新增、修改或删除的所有文件与注册表项。

2.3 快照分析结果与系统变动示例
完成对比后,Total Uninstall 会以树状结构的形式展示系统变更的详细内容,包括新增的文件路径、修改的注册表分支、创建的启动项、注册的服务、生成的快捷方式等。用户不仅可以逐项展开查看每一处变动,还能导出完整的分析报告,以便后续参考或归档。这种“全路径记录 + 可视化比对”的方式,让卸载操作不再盲目,而是有据可依、可控可回溯。
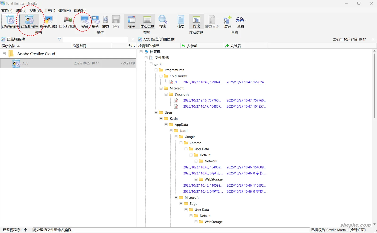
不过,Kevin 个人其实并不经常使用这个模块。毕竟玩电脑多年,对大多数软件的安装逻辑、文件分布和注册表操作都比较熟悉,不太需要事事都去监控。但对于某些体积庞大、组件复杂、后台服务繁多的软件,比如 Adobe Creative Cloud(ACC) 这类大型套件,我仍然建议开启监控模式。它们不仅安装过程冗长,而且会在系统中留下大量服务、计划任务、后台更新程序和残留文件,普通卸载几乎不可能清理干净。
其实我写这篇文章的初衷,也正是因为帮几个朋友远程排查系统问题时,发现他们电脑上的 Adobe Creative Cloud 顽固得惊人——卸载后仍有残留进程、注册表项和更新服务在运行。于是我干脆写下这篇文章,分享一下使用 Total Uninstall 的方法和经验,也算是一次小结与推荐。
3. 强力卸载:彻底清理顽固残留
3.1 卸载流程与“分析残留”的逻辑
当你需要卸载某个程序时,Total Uninstall 会优先调用该程序自带的卸载程序,完成标准卸载流程;随后,它会根据此前记录的快照或自身的分析结果,对系统进行二次扫描,找出所有与该程序相关的残留文件、注册表键值、服务项以及临时数据,并逐一清理。相比那种只在 “C 盘 + 注册表” 范围内做简单匹配的工具,它能深入定位隐藏目录、用户数据文件夹、AppData、Temp 等区域,从而真正做到“清理彻底、无死角”。
仍以本文第一张截图中分析的 Nik Collection 为例,从右侧的分析结果可以看到,该程序除了主文件夹与注册表记录外,还在系统中生成了多个配置文件、图片缓存以及与 Photoshop 关联的插件目录。我们点击 Total Uninstall 上方菜单栏中的「卸载」按钮后,会弹出一个操作选项窗口。默认选项是“卸载已分析的程序”,除此之外还提供“批量卸载”和“仅使用程序内置卸载程序”等模式。一般情况下,保持默认即可。

点击“启动”后,Total Uninstall 会提示是否创建系统还原点。这个步骤理论上是为了安全,但我个人建议选择“跳过”,因为创建还原点不仅耗时,还会占用较大的磁盘空间。随后,程序自带的卸载程序会自动启动,我们按提示执行标准卸载即可。通常来说,这个阶段的卸载并不彻底,仅删除主要文件和注册表路径。

当原始卸载程序执行完毕后,Total Uninstall 会自动继续下一步清理流程,扫描系统中剩余的文件与注册表残留,并以列表形式展示。用户可以逐项勾选确认,然后点击“卸载”或“删除”按钮执行最终清理。此时,程序会彻底移除残留缓存、临时目录以及多余的配置项,如下图所示——整个过程几乎不需要手动干预,真正实现“一次操作,干净卸载”。

3.2 与 Revo、IObit 的卸载结果对比
与 Revo 或 IObit 这类后扫描式清理不同,Total Uninstall 的“预监控”逻辑更精准。Revo 在卸载后进行残留扫描,虽然操作简单,但可能漏掉安装过程未记录的系统变化;IObit 则以广泛扫描为主,容易误删。Total Uninstall 则介于两者之间,既准确又安全。实际测试中,它在卸载大型软件(如 Adobe 套件、驱动管理类程序)时的清理效果明显更彻底。
有些软件卸载程序损坏、目录被误删,或根本没有卸载入口,这种情况下 Total Uninstall 仍可通过系统扫描或导入快照记录来强制分析并清除。对于长期未更新的系统、重复安装失败的程序,这个功能尤其实用。
3.3 程序清理器
除了主打的“快照监控卸载”功能外,Total Uninstall 还自带一个实用的模块——程序清理器(Cleaner)。这个功能虽然不如快照模式那样精确,但在日常维护中非常方便,尤其适合清理那些没有被监控安装、或卸载记录已经遗失的旧程序残留。
打开「Cleaner」模块后,软件会自动扫描系统中的多种典型残留路径,包括常见的程序安装目录(如 Program Files、AppData、ProgramData 等)、注册表卸载项、启动项以及临时缓存目录。扫描完成后,界面会以分组列表的方式列出检测结果,用户可以清楚地看到哪些路径下仍有未删除的文件、空文件夹或孤立的注册表键值。

这个模块的使用逻辑与“分析卸载”不同,它更偏向于事后清理。举个例子:某个程序已经通过普通方式卸载,但仍在系统中留下启动服务或临时缓存,这时用 Cleaner 扫描,就能快速找到这些零散残留并一键清理。对于系统长期使用后积累的“历史垃圾”——比如早期测试的软件、手动删除文件夹但未清理注册表的情况——这个功能尤其有效。
需要注意的是,Cleaner 的检测范围很广,部分系统路径中的共享组件或 DLL 文件可能被误判为“孤立文件”。因此在清理前,建议先查看报告,确认对应条目确实属于目标程序。合理使用这一模块,可以让系统长期保持整洁,也能显著减少因为残留文件而导致的冲突或磁盘浪费。
3.4 自运行管理
除了程序卸载与残留清理,Total Uninstall 还提供了一个非常实用的辅助功能——自运行管理(Auto-run Manager)。它能帮助用户查看并管理系统中所有随 Windows 启动自动运行的项目,包括服务、计划任务、启动文件夹、注册表启动项等,方便彻底禁用那些“卸载不干净”的后台程序。
如图所示,这个名为 GameViewerService 的服务就是个典型的“顽固自启”案例。我明明已经卸载了网易 UU 远程工具,但它依旧出现在系统服务列表中,而且会在每次开机时自动启动。由于我使用的是笔记本电脑,这种不必要的后台进程不仅占用 CPU 与内存资源,还会持续唤醒系统、缩短待机时间,影响整体性能和续航表现。

在 Total Uninstall 的自运行管理中,我们可以轻松找到这些残留服务或计划任务。只需选中相应项目,右键选择「禁用」或「删除」,就能立即阻止它随系统启动。与系统自带的任务管理器或 msconfig 不同,Total Uninstall 会详细列出每个启动项的来源路径、注册表位置以及依赖关系,让用户更清楚地知道这个进程是从哪里“钻”出来的。
对于像 GameViewerService 这种“顽固自启”的程序,除了禁用它的启动项外,还可以利用前文提到的「Cleaner」或「分析残留」功能,对其关联文件夹和注册表项进行进一步清理。这样一来,不仅能让系统启动更轻盈,也能避免后台进程频繁唤醒系统、影响使用体验。
4. 实用技巧与使用建议
4.1 手动添加监控的绿色程序
某些绿色版或便携程序虽然无需安装,但在运行后仍会产生缓存与注册表记录。可以手动将这些程序目录添加到 Total Uninstall 中,让它分析变动,后续可实现彻底移除。
4.2 备份与恢复注册表功能
Total Uninstall 会在卸载前自动创建系统还原点,并支持手动导出快照或注册表分支,这在测试软件或进行系统调优时非常有用,能够在出现误删或异常时快速恢复系统状态。这个设计本意很好,但实际使用中我发现,它似乎没有提供关闭还原点创建的选项。如果每次卸载都不选择“跳过”该步骤,程序会在安装目录下的 /App/ComputerData/ 文件夹中生成大量缓存数据,占用空间惊人。因此建议定期清理该目录,以免缓存堆积影响磁盘容量。
4.3 注意事项:误删风险与建议设置
由于 Total Uninstall 的清理精度极高,若不熟悉系统结构,可能会误删共享组件或系统项。建议在设置中启用“确认删除”提示,避免自动执行清理;对于不确定的条目,可勾选“保留到回收站”或“创建备份副本”。
5. Total Uninstall Pro 便携版下载
下面分享一下 Total Uninstall 的最新版免安装优化版,版本号为 7.6.1。虽然这是 2024 年更新的版本,但官网页面仍停留在 2023 版,所以它也算是当前的最新版本。我个人使用下来感觉比其他同类软件更顺手,尤其在卸载深度和残留清理上都很可靠,推荐大家可以试试。
Total Uninstall 虽然界面略显古老,但在卸载逻辑和清理精度上仍属于少有的“专业级”工具。它不仅能完成普通卸载操作,更让用户清楚了解“安装”和“卸载”过程中系统发生的变化,而不是简单点击按钮就结束。对于经常测试软件、维护系统的用户来说,它的作用就像一台精密的显微镜,能帮助你全面掌控系统状态。

真的是强迫症福音,现在下载软件首先不是去找到安装根目录运行卸载程序,因为我都不信它能卸载干净,而是直接用这个神器,真的安心!